Abstract

The INTEARNING project focuses on designing and developing a web and mobile application for children aged 4 to 8 years, aiming to strengthen their memory and cognitive abilities through interactive games based on basic subjects such as mathematics, Spanish, natural sciences, and English. This application seeks to offer an innovative educational alternative supported by cognitive development theories and memory models, allowing children to improve their learning processes in a fun and dynamic way. Additionally, surveys and initial tests will be conducted to validate the project's effectiveness and relevance.

Justification

During early childhood, the brain develops fundamental skills related to memory, attention, language, and logical thinking. However, adequate and accessible tools to enhance these processes in a dynamic and engaging way are not always available.

INTEARNING emerges as a solution that integrates education and technology to offer an innovative learning experience. Through interactive games, the application will improve memory and reinforce basic knowledge in essential areas.

App web con conexión a base de datos

App Intearning

Diagramas UML

Diagrama de actividades
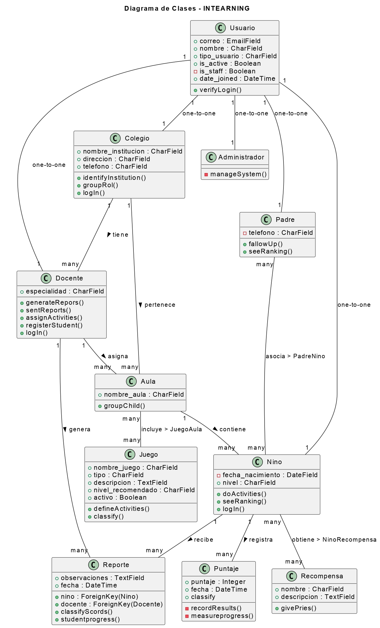
Diagrama de clases
Diagrama de estado

Modificaciones

Modelo Relacional (actualizado)
×