Inicio
Semestre I
Semestre II
Semestre III
Documento
Presentación del proyecto
Speech
Modelo entidad relacion
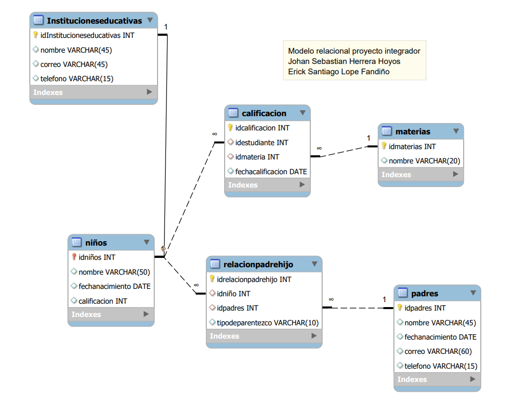
Modelo relacional
Project
Diagrama de gantt
×